# 3.3 HTTPS RSA 握手解析

我前面讲,简单给大家介绍了的 HTTPS 握手过程,但是还不够细!

只讲了比较基础的部分,所以这次我们再来深入一下 HTTPS,用实战抓包 的方式,带大家再来窥探一次 HTTPS。

对于还不知道对称加密和非对称加密的同学,你先复习我以前的这篇文章「硬核!30 张图解 HTTP 常见的面试题」, (opens new window)本篇文章默认大家已经具备了这些知识。


# TLS 握手过程

HTTP 由于是明文传输,所谓的明文,就是说客户端与服务端通信的信息都是肉眼可见的,随意使用一个抓包工具都可以截获通信的内容。

所以安全上存在以下三个风险:

  • 窃听风险 ,比如通信链路上可以获取通信内容,用户号容易没。
  • 篡改风险 ,比如强制植入垃圾广告,视觉污染,用户眼容易瞎。
  • 冒充风险 ,比如冒充淘宝网站,用户钱容易没。

HTTPS 在 HTTP 与 TCP 层之间加入了 TLS 协议,来解决上述的风险。

TLS 协议是如何解决 HTTP 的风险的呢?

  • 信息加密 : HTTP 交互信息是被加密的,第三方就无法被窃取;
  • 校验机制 :校验信息传输过程中是否有被第三方篡改过,如果被篡改过,则会有警告提示;
  • 身份证书 :证明淘宝是真的淘宝网;

可见,有了 TLS 协议,能保证 HTTP 通信是安全的了,那么在进行 HTTP 通信前,需要先进行 TLS 握手。TLS 的握手过程,如下图:

上图简要概述了 TLS 的握手过程,其中每一个「框」都是一个记录( record ),记录是 TLS 收发数据的基本单位,类似于 TCP 里的 segment。多个记录可以组合成一个 TCP 包发送,所以通常经过「四个消息」就可以完成 TLS 握手,也就是需要 2个 RTT 的时延 ,然后就可以在安全的通信环境里发送 HTTP 报文,实现 HTTPS 协议。

所以可以发现,HTTPS 是应用层协议,需要先完成 TCP 连接建立,然后走 TLS 握手过程后,才能建立通信安全的连接。

事实上,不同的密钥交换算法,TLS 的握手过程可能会有一些区别。

这里先简单介绍下密钥交换算法,因为考虑到性能的问题,所以双方在加密应用信息时使用的是对称加密密钥,而对称加密密钥是不能被泄漏的,为了保证对称加密密钥的安全性,所以使用非对称加密的方式来保护对称加密密钥的协商,这个工作就是密钥交换算法负责的。

接下来,我们就以最简单的 RSA 密钥交换算法,来看看它的 TLS 握手过程。


# RSA 握手过程

传统的 TLS 握手基本都是使用 RSA 算法来实现密钥交换的,在将 TLS 证书部署服务端时,证书文件其实就是服务端的公钥,会在 TLS 握手阶段传递给客户端,而服务端的私钥则一直留在服务端,一定要确保私钥不能被窃取。

在 RSA 密钥协商算法中,客户端会生成随机密钥,并使用服务端的公钥加密后再传给服务端。根据非对称加密算法,公钥加密的消息仅能通过私钥解密,这样服务端解密后,双方就得到了相同的密钥,再用它加密应用消息。

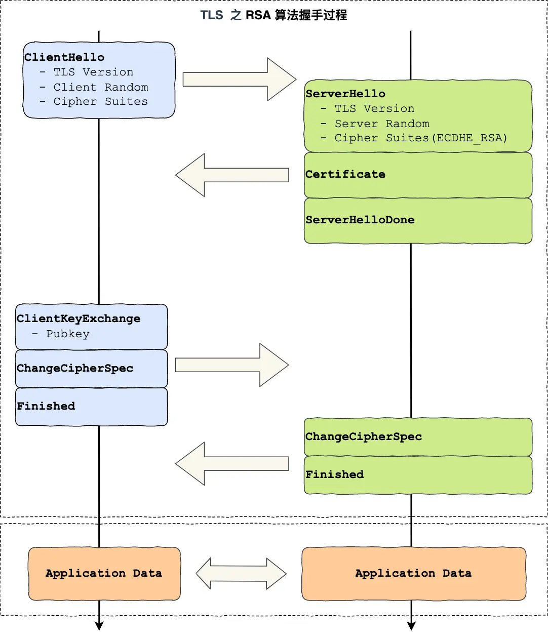
我用 Wireshark 工具抓了用 RSA 密钥交换的 TLS 握手过程,你可以从下面看到,一共经历了四次握手:

对应 Wireshark 的抓包,我也画了一幅图,你可以从下图很清晰地看到该过程:

那么,接下来针对每一个 TLS 握手做进一步的介绍。

# TLS 第一次握手

客户端首先会发一个「Client Hello 」消息,字面意思我们也能理解到,这是跟服务器「打招呼」。

消息里面有客户端使用的 TLS 版本号、支持的密码套件列表,以及生成的随机数( Client Random,这个随机数会被服务端保留,它是生成对称加密密钥的材料之一。

# TLS 第二次握手

当服务端收到客户端的「Client Hello」消息后,会确认 TLS 版本号是否支持,和从密码套件列表中选择一个密码套件,以及生成随机数( Server Random

接着,返回「Server Hello 」消息,消息里面有服务器确认的 TLS 版本号,也给出了随机数(Server Random),然后从客户端的密码套件列表选择了一个合适的密码套件。

可以看到,服务端选择的密码套件是 “Cipher Suite: TLS_RSA_WITH_AES_128_GCM_SHA256”。

这个密码套件看起来真让人头晕,好一大串,但是其实它是有固定格式和规范的。基本的形式是「密钥交换算法 + 签名算法 + 对称加密算法 + 摘要算法 」, 一般 WITH 单词前面有两个单词,第一个单词是约定密钥交换的算法,第二个单词是约定证书的验证算法。比如刚才的密码套件的意思就是:

  • 由于 WITH 单词只有一个 RSA,则说明握手时密钥交换算法和签名算法都是使用 RSA;
  • 握手后的通信使用 AES 对称算法,密钥长度 128 位,分组模式是 GCM;
  • 摘要算法 SHA256 用于消息认证和产生随机数;

就前面这两个客户端和服务端相互「打招呼」的过程,客户端和服务端就已确认了 TLS 版本和使用的密码套件,而且你可能发现客户端和服务端都会各自生成一个随机数,并且还会把随机数传递给对方。

那这个随机数有啥用呢?其实这两个随机数是后续作为生成「会话密钥」的条件,所谓的会话密钥就是数据传输时,所使用的对称加密密钥。

然后,服务端为了证明自己的身份,会发送「Server Certificate 」给客户端,这个消息里含有数字证书。

随后,服务端发了「Server Hello Done 」消息,目的是告诉客户端,我已经把该给你的东西都给你了,本次打招呼完毕。

# 客户端验证证书

在这里刹个车,客户端拿到了服务端的数字证书后,要怎么校验该数字证书是真实有效的呢?

# 数字证书和 CA 机构

在说校验数字证书是否可信的过程前,我们先来看看数字证书是什么,一个数字证书通常包含了:

  • 公钥;
  • 持有者信息;
  • 证书认证机构(CA)的信息;
  • CA 对这份文件的数字签名及使用的算法;
  • 证书有效期;
  • 还有一些其他额外信息;

那数字证书的作用,是用来认证公钥持有者的身份,以防止第三方进行冒充。说简单些,证书就是用来告诉客户端,该服务端是否是合法的,因为只有证书合法,才代表服务端身份是可信的。

我们用证书来认证公钥持有者的身份(服务端的身份),那证书又是怎么来的?又该怎么认证证书呢?

为了让服务端的公钥被大家信任,服务端的证书都是由 CA ( Certificate Authority ,证书认证机构)签名的,CA 就是网络世界里的公安局、公证中心,具有极高的可信度,所以由它来给各个公钥签名,信任的一方签发的证书,那必然证书也是被信任的。

之所以要签名,是因为签名的作用可以避免中间人在获取证书时对证书内容的篡改。

# 数字证书签发和验证流程

如下图图所示,为数字证书签发和验证流程:

CA 签发证书的过程,如上图左边部分:

  • 首先 CA 会把持有者的公钥、用途、颁发者、有效时间等信息打成一个包,然后对这些信息进行 Hash 计算,得到一个 Hash 值;
  • 然后 CA 会使用自己的私钥将该 Hash 值加密,生成 Certificate Signature,也就是 CA 对证书做了签名;
  • 最后将 Certificate Signature 添加在文件证书上,形成数字证书;

客户端校验服务端的数字证书的过程,如上图右边部分:

  • 首先客户端会使用同样的 Hash 算法获取该证书的 Hash 值 H1;
  • 通常浏览器和操作系统中集成了 CA 的公钥信息,浏览器收到证书后可以使用 CA 的公钥解密 Certificate Signature 内容,得到一个 Hash 值 H2 ;
  • 最后比较 H1 和 H2,如果值相同,则为可信赖的证书,否则则认为证书不可信。

# 证书链

但事实上,证书的验证过程中还存在一个证书信任链的问题,因为我们向 CA 申请的证书一般不是根证书签发的,而是由中间证书签发的,比如百度的证书,从下图你可以看到,证书的层级有三级:

对于这种三级层级关系的证书的验证过程如下:

  • 客户端收到 baidu.com 的证书后,发现这个证书的签发者不是根证书,就无法根据本地已有的根证书中的公钥去验证 baidu.com 证书是否可信。于是,客户端根据 baidu.com 证书中的签发者,找到该证书的颁发机构是 “GlobalSign Organization Validation CA - SHA256 - G2”,然后向 CA 请求该中间证书。
  • 请求到证书后发现 “GlobalSign Organization Validation CA - SHA256 - G2” 证书是由 “GlobalSign Root CA” 签发的,由于 “GlobalSign Root CA” 没有再上级签发机构,说明它是根证书,也就是自签证书。应用软件会检查此证书有否已预载于根证书清单上,如果有,则可以利用根证书中的公钥去验证 “GlobalSign Organization Validation CA - SHA256 - G2” 证书,如果发现验证通过,就认为该中间证书是可信的。
  • “GlobalSign Organization Validation CA - SHA256 - G2” 证书被信任后,可以使用 “GlobalSign Organization Validation CA - SHA256 - G2” 证书中的公钥去验证 baidu.com 证书的可信性,如果验证通过,就可以信任 baidu.com 证书。

在这四个步骤中,最开始客户端只信任根证书 GlobalSign Root CA 证书的,然后 “GlobalSign Root CA” 证书信任 “GlobalSign Organization Validation CA - SHA256 - G2” 证书,而 “GlobalSign Organization Validation CA - SHA256 - G2” 证书又信任 baidu.com 证书,于是客户端也信任 baidu.com 证书。

总括来说,由于用户信任 GlobalSign,所以由 GlobalSign 所担保的 baidu.com 可以被信任,另外由于用户信任操作系统或浏览器的软件商,所以由软件商预载了根证书的 GlobalSign 都可被信任。

操作系统里一般都会内置一些根证书,比如我的 MAC 电脑里内置的根证书有这么多:

这样的一层层地验证就构成了一条信任链路,整个证书信任链验证流程如下图所示:

最后一个问题,为什么需要证书链这么麻烦的流程?Root CA 为什么不直接颁发证书,而是要搞那么多中间层级呢?

这是为了确保根证书的绝对安全性,将根证书隔离地越严格越好,不然根证书如果失守了,那么整个信任链都会有问题。

# TLS 第三次握手

客户端验证完证书后,认为可信则继续往下走。

接着,客户端就会生成一个新的随机数 (pre-master),用服务器的 RSA 公钥加密该随机数,通过「Client Key Exchange 」消息传给服务端。

服务端收到后,用 RSA 私钥解密,得到客户端发来的随机数 (pre-master)。

至此,客户端和服务端双方都共享了三个随机数,分别是 Client Random、Server Random、pre-master

于是,双方根据已经得到的三个随机数,生成会话密钥(Master Secret) ,它是对称密钥,用于对后续的 HTTP 请求/响应的数据加解密。

生成完「会话密钥」后,然后客户端发一个「Change Cipher Spec 」,告诉服务端开始使用加密方式发送消息。

然后,客户端再发一个「Encrypted Handshake Message(Finishd) 」消息,把之前所有发送的数据做个摘要 ,再用会话密钥(master secret)加密一下,让服务器做个验证,验证加密通信「是否可用」和「之前握手信息是否有被中途篡改过」。

可以发现,「Change Cipher Spec」之前传输的 TLS 握手数据都是明文,之后都是对称密钥加密的密文。

# TLS 第四次握手

服务器也是同样的操作,发「Change Cipher Spec 」和「Encrypted Handshake Message 」消息,如果双方都验证加密和解密没问题,那么握手正式完成。

最后,就用「会话密钥」加解密 HTTP 请求和响应了。


# RSA 算法的缺陷

使用 RSA 密钥协商算法的最大问题是不支持前向保密

因为客户端传递随机数(用于生成对称加密密钥的条件之一)给服务端时使用的是公钥加密的,服务端收到后,会用私钥解密得到随机数。所以一旦服务端的私钥泄漏了,过去被第三方截获的所有 TLS 通讯密文都会被破解。

为了解决这个问题,后面就出现了 ECDHE 密钥协商算法,我们现在大多数网站使用的正是 ECDHE 密钥协商算法,关于 ECDHE 握手的过程,将在下一篇揭晓。